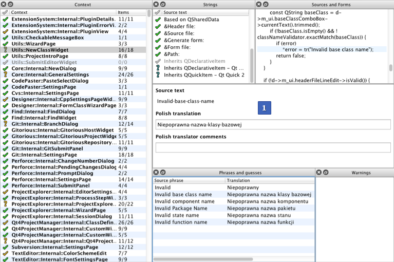
Qt Linguist user interface
The Qt Linguist main window contains a menu bar and the following views:
- Context (F6) lists translation contexts.
- Strings (F7) lists translatable strings in the selected context.
- Sources and Forms (F9) displays the selected string in the source code.
- Translation area displays the selected string and enables you to enter a translation for it.
- Phrases and guesses (F10) lists possible translations for the current string.
- Warnings (F8) lists translated strings that fail validation tests.

The translation area (1) is always visible. To show or hide the other views, select View > Views, or use keyboard shortcuts. You can drag the views by their title bars and arrange them around the translation area or even outside the main window.
© 2024 The Qt Company Ltd. Documentation contributions included herein are the copyrights of their respective owners. The documentation provided herein is licensed under the terms of the GNU Free Documentation License version 1.3 as published by the Free Software Foundation. Qt and respective logos are trademarks of The Qt Company Ltd. in Finland and/or other countries worldwide. All other trademarks are property of their respective owners.