Qt Linguist 用户界面
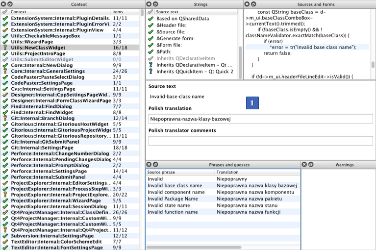
Qt Linguist 主窗口包含一个菜单栏和以下视图:
- Context (F6) 列出翻译上下文。
- Strings (F7) 列出所选上下文中的可翻译字符串。
- Sources and Forms (F9) 在源代码中显示所选字符串。
- 翻译区域显示所选字符串并允许输入翻译。
- Phrases and guesses (F10) 列出当前字符串的可能翻译。
- Warnings (F8)列出未通过验证测试的翻译字符串。

翻译区域 (1) 始终可见。要显示或隐藏其他视图,请选择View >Views ,或使用键盘快捷键。您可以拖动标题栏上的视图,将它们安排在翻译区域周围,甚至主窗口之外。
© 2026 The Qt Company Ltd. Documentation contributions included herein are the copyrights of their respective owners. The documentation provided herein is licensed under the terms of the GNU Free Documentation License version 1.3 as published by the Free Software Foundation. Qt and respective logos are trademarks of The Qt Company Ltd. in Finland and/or other countries worldwide. All other trademarks are property of their respective owners.